The Significance of UHV Grid Stability in Data Center Power Supply Solutions

by brushtimes

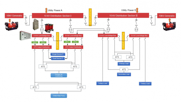
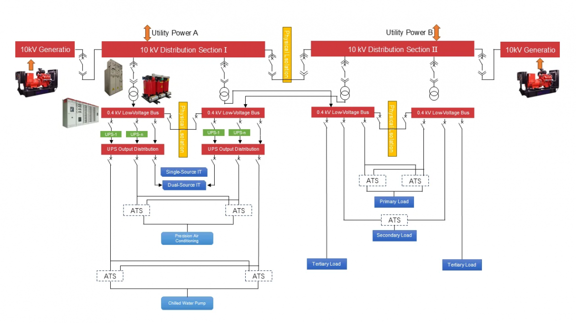
In an era where digital transformation is driving unprecedented demand for data processing and storage, the stability of ultra-high voltage (UHV) grids has emerged as a keystone for effective data center power solutions. A well-functioning UHV grid establishes a solid foundation that seamless power distribution and availability rely on, ensuring data centers can operate without disruptions.

The Role of UHV Grids in Power Supply Consistency

UHV grids facilitate the long-distance transmission of electricity, significantly enhancing reliability across data centers that require robust data center power supply and distribution solutions. The stabilization of such grids ensures that energy demands are met efficiently, minimizing the risk of outages or fluctuations that could harm IT operations. Industry adherence to high standards in grid stability reflects an investment in maintaining availability, which resonantly ties back to SH Power’s commitment to excellence.

Demand and Load Management

As organizations increasingly adopt cloud computing and data-intensive applications, the pressure on power supply systems intensifies. UHV grid stability becomes critical in managing demand and load, ensuring that data center power solutions effectively handle peak usage scenarios. By utilizing SH Power components such as SCB(H) dry-type transformers, operators can optimize load management practices, ultimately achieving a higher reliability standard.

Long-Term Sustainability and Economic Efficiency

UHV grid stability not only bolsters data center reliability but also contributes to long-term sustainability and economic efficacy. Efficient power supply minimizes energy waste and system inefficiencies, leading to lower operational costs for data center operators. By integrating tailored solutions from SH Power, data centers can enhance their sustainability footprint while ensuring compliance with evolving industry standards.

Conclusion

In summary, the stability of UHV grids plays a quintessential role in the effectiveness of data center power supply and distribution solutions. From ensuring consistent power delivery to facilitating efficient load management, grid stability safeguards data centers against disruptions, enabling continuous operations. As organizations aim for enhanced operational resilience, investing in proven solutions like those offered by SH Power becomes imperative. This strategic focus on infrastructure quality not only supports mission-critical IT loads but also embodies a commitment to long-term sustainability.

Related Posts

Leave a Comment